Fazendo parser de objetos com o Dozer.

Spread the love

dozer

O framework Dozer é um parser de um POJO para outro POJO, o que significa dizer que ele copia automaticamente, de forma recursiva, dados de um objeto para outro.

O Dozer supporta mapear propriedades simples, tipos complexos, mapeamento bidirecional, mapeamento implicito-explicito, suporta também o mapeamento de coleções de atributos.

O Dozer suporta não somente o mapeamento entre nomes de atributos mas também faz conversões entre tipos. Para cenários mais complexos o Dozer permite realizar conversões customizadas através de arquivos XML.

O mapper é indicado sempre que você precisa copiar as informações de um POJO para outro. A maioria dos atributos podem ser mapeados automaticamente pelo Dozer através de reflexão, mas, como já foi comentado, qualquer mapeamento customizado pode ser feito através de arquivos XML. O mapeamento é bi-direcional somente o relacionamento entre as classes precisa ser definido. Se qualquer nome de alguma propriedade em ambos os objetos forem iguais você não precisará fazer nenhum mapeamento adicional para mapear essas propriedades.

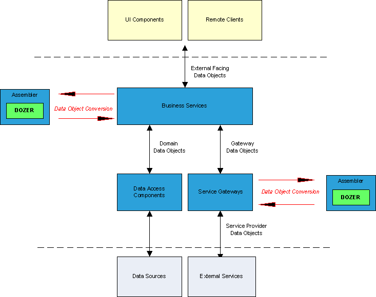
A figura abaixo representa um exemplo em que é recomendável utilizar o Dozer em uma arquitetura. Note que ele é tipicamente usado nas entradas e saídas da aplicação. O Dozer garante que seus objetos de domínio interno não sejam vistos pelas camadas de apresentação ou por consumidores externos. Ele também pode ajudar a mapear seus objetos de domínio para chamadas externas de API’s e vice versa.

Em outras palavras, ao invés de você expor suas entidades JPA, por exemplo, o que indiretamente tornaria públicas informações de sua base de dados, você cria um POJO similar às suas entidades JPA, só que sem as anotações, e expõe esse POJO para os clientes de sua aplicação. Entre o POJO exposto e o a entidade JPA você poderia utilizar um framework como o Dozer e parsear dados de suas entidades JPA para o POJO exposto e vice e versa, encapsulando informações importantes de sua aplicação.
architecture
O Parser – “DozerParser”

No nosso exemplo temos um Parser genérico fazendo conversão de dois POJOS simples. Inicialmente criamos uma instância do Mapper, posteriormente temos dois métodos responsáveis por parsear um objeto e uma lista de objetos respectivamente.
Note que eles recebem objetos genéricos, o que significa que você pode usar da forma como está em um projeto seu que já vai funcionar. Logo abaixo temos um terceiro método que é quem efetivamente faz a invocação ao Dozer e este por sua vez realiza o parse.

package br.com.semeru.dozer.converter;

import java.util.ArrayList;
import java.util.List;

import org.dozer.DozerBeanMapper;
import org.dozer.Mapper;

public class DozerParser {

    private static final Mapper dozerMapper = new DozerBeanMapper();

    public static <O, D> D parseObjectInputToObjectOutput(O  originalObject, Class<D> destinationObject) {
        return parser(destinationObject, originalObject);
    }

    public static <O, D> List<D> parserListObjectInputToObjectOutput(List<O> originalObjects, Class<D> destinationObject) {
        List<D> destinationObjects = new ArrayList<D>();
        for (Object originalObject : originalObjects) {
            destinationObjects.add(parser(destinationObject, originalObject));
        }
        return destinationObjects;
    }

    private static <D> D parser(Class<D> destinationObject, Object originalObject) {
        return dozerMapper.map(originalObject, destinationObject);
    }
}

O objeto de origem – “InputObject”

Aqui temos um objeto de entrada, que é um POJO simples.


package br.com.semeru.dozer.objects;

import java.io.Serializable;

public class InputObject implements Serializable {

    private static final long serialVersionUID = 1L;

    private String name;
    private Integer age;

	// Getters, setters, equals e hashCode omitidos
}

O objeto de destino – “OutputObject”

Aqui temos o segundo POJO para onde os dados do objeto de entrada serão copiados. Note que a extrutura dos POJO’s devem ser iguais. Caso contrário você deveria personalizar o parser de acordo com a sua necessidade usando arquivos XML.

package br.com.semeru.dozer.objects;

import java.io.Serializable;

public class OutputObject implements Serializable {

    private static final long serialVersionUID = 1L;

    private String name;
    private Integer age;
    
	// Getters, setters, equals e hashCode omitidos
}

A classe de Mock – “MockInputObject”

Aqui temos uma classe de Mock que cria uma instância do POJO de entrada e popula-o com informações simulando um acesso à uma base de dados por exemplo.

package br.com.semeru.dozer.mocks;

import br.com.semeru.dozer.objects.InputObject;
import java.util.ArrayList;
import java.util.List;

public class MockInputObject {

    private InputObject inputObject = new InputObject();

    public InputObject mockInput() {
        inputObject.setName("Name Test");
        inputObject.setAge(21);
        return inputObject;
    }

    public List<InputObject> mockInputList() {
        List<InputObject> inputObjects = new ArrayList<InputObject>();
        for (int i = 0; i < 3; i++) {
            inputObjects.add(mockInput(i));
        }
        return inputObjects;
    }

    private InputObject mockInput(Integer number) {
        inputObject.setName("Name Test " + number);
        inputObject.setAge(20 + number);
        return inputObject;
    }
}

Os testes – “DozerParserTest”

Por fim temos os testes unitários que são responsáveis por verificar o comportamento do parser pasando as instancias mockadas pela classe acima pelo nosso parser e realizando asserções nos resultados.

package br.com.semeru.dozer.converter;

import br.com.semeru.dozer.mocks.MockInputObject;
import java.util.List;

import junit.framework.Assert;

import org.junit.Before;
import org.junit.Test;

import br.com.semeru.dozer.objects.OutputObject;

public class DozerParserTest {

    MockInputObject inputObject;

    @Before
    public void setUp() {
        inputObject = new MockInputObject();
    }

    @Test
    public void parseObjectInputToreObjectOutputTest() {
        OutputObject output = DozerParser.parseObjectInputToObjectOutput(inputObject.mockInput(), OutputObject.class);
        Assert.assertEquals("Name Test", output.getName());
        Assert.assertTrue(output.getAge() == 21);
    }

    @Test
    public void parserListObjectInputToObjectOutputTest() {
        List<OutputObject> output = DozerParser.parserListObjectInputToObjectOutput(inputObject.mockInputList(), OutputObject.class);
        Assert.assertEquals("Name Test 2", output.get(0).getName());
        Assert.assertTrue(output.get(0).getAge() == 22);
    }
}

Enfim o Dozer é uma ótima opção de parser de um POJO para outro sendo também bastante simples de se usar. Como alternativa ao Dozer temos o Orika que faz as mesmas tarefas que o Dozer. No meu Github você pode ver um exemplo básico de utilização do Dozer e do Orika. Bom proveito e faça bons estudos.

Treinamentos relacionados com este post









Leandro

Leandro da Costa é especialista em inteligência artificial on-premise e desenvolvedor de software desde 2010, com mais de 15 anos de experiência em projetos nacionais e internacionais para empresas como Thomson Reuters, Unilever, PagSeguro e Hub Fintech, além de órgãos como CNPq, Ministério da Saúde e Ministério da Justiça. Trabalho com Java, Python, Kotlin, JavaScript, microsserviços, cloud (AWS, Azure, GCP) e Docker/Kubernetes — sempre em times ágeis, muitas vezes distribuídos globalmente. Já enfrentei desafios reais de escalabilidade e performance, como a modernização do sistema de análise de crédito do PagSeguro, onde reduzi o tempo de resposta de mais de 1 minuto para menos de 15 segundos. Sou Instrutor Parceiro na Udemy desde 2021 — reconhecimento concedido aos 200 melhores instrutores do mundo — com mais de 65.000 alunos em 136 países. Minha missão é compartilhar conhecimento validado na prática, ajudando desenvolvedores a acelerar suas carreiras e conquistar melhores oportunidades. Fora do teclado, gosto bastante de viajar além de esportes de aventura: rapel, tirolesa e trilhas. Apreciador de cervejas, fã de Rock'n Roll, ficção científica e geopolítica. Atualmente atuo como consultor na Erudio Training.

Deixe um comentário

O seu endereço de e-mail não será publicado. Campos obrigatórios são marcados com *